The classes I teach range from CCNA (Routing/Switching), CCNA Security, CCNA Voice and CCNP (Routing/Switching/Troubleshooting).
Networking is about the experience and the sense of accomplishment you get from learning and understanding a technology to being able to design it, test it, configure it, and validate that it is working. If you are the type of individual who enjoys the technical side of technology while developing personal and communications skills, then you will enjoy these classes.
My goal for each individual that takes my class is not just about learning concepts and theory, but about being comfortable and confident with the technology you are exposed to. Get ready and don’t be afraid to get Cisco Certified.
CCNA Classes
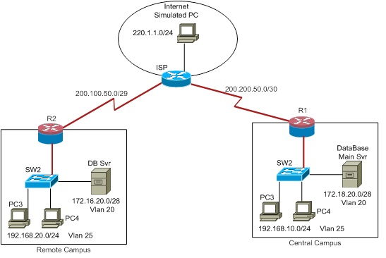
For individuals that take my CCNA class, you will be exposed to a long term project spanning all 4 semesters.
In CCNA1, you get hired as a network engineer to provide initial training to an untrained staff about the OSI layers and basic topology components.

CCNA1 Case Study Project topology
In CCNA2, you begin the design phase for introducing the company to various routing protocols, such as OSPF, EIGRP, and RIPv2 and argue your case as to which protocol is better and why.

CCNA2 Case Study Project topology
In CCNA3, you begin by adding users and servers into the network and start implementing layer 2 features so that users now have virtual internet connectivity.

CCNA3 Case Study Project topology
In CCNA4, you begin to look at more advanced features to meet changing business goals and requirements, such as adding Frame Relay, PPP, DHCP services, NAT, VPNs, IPv6, remote site connectivity, etc.

CCNA4 Case Study Project topology
In the end, you would gain a complete understanding as to how various technologies all work together and see the big picture.
CCNA Security Classes
In this class, you get hired as a Network Security Analyst that is responsible for providing a company with the design of security features based on certain business goals and requirements. Depending on the company you get hired for, you may work with either type of the following networks to deploy security features into the network:
Retail America:

Retail America topology
Sports Galore:

Sports Galore topology
Sales United:

Sales United topology
Managed Services:

Managed Services topology
In the end, you will have a basic solid foundation for implementing layer 2 and layer 3 security features as well as being familiar with the Cisco ASA 5505 Firewall.
CCNA Voice:
(coming soon…)
CCNP:
ROUTE
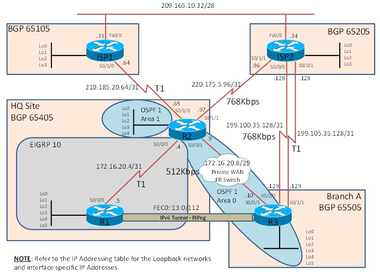
In the CCNP Route course, you become a professional Network Engineer with routing skills hired to build, configure, test, and verify a topology provided by a company. By understanding various business goals and objectives, you are tasked to satisfy the network requirements and ensure it meets the demands of the company. The topology that CCNP Route students need to configure relates to the following:

Based on various design objectives, students would need to set up EIGRP, OSPF, BGP, VPNs, IPv6 and configure various routing techniques to optimize L3 traffic and implement path control. After students complete the BGP task, they need to ensure that traffic is directed in the following manner:

Students will also need to ensure that if the private WAN infrastructure goes down, then traffic must travel through the ISP (public internet) but must be encrypted in both directions. However, if the private WAN is operational, then the internal to internal traffic can be sent unencrypted:

Students are also presented with an optional Challenge Task where they need re-configure parts of the network so that it will support the use of dynamic routing over IPSec GRE tunnels in the event that the private WAN fails. They will be challenged to think in terms of network redundancy and resiliency while supporting dynamic routing updates over a simulated public internet so that it’s not sent in clear text.
An alternative CCNP Route project that students might run into would be that follows a different format for setting up a complete network topology in class as a whole team. In this situation, students would need to understand the Logical IGP IPv4 Network Diagram:
Understand the Logical BGP IPv4 Network Diagram:
Understand the Logical IGP IPv6 Network Diagram:
And understand the Logical NAT & VPN Network Diagram:
Using the above topologies, students will need to configure RIPv2/RIPng, EIGRP v4/v6, OSPF v2/v3, BGP v4/v6, redistribution, path control, route filtering, IP SLAs, tracking objects, NAT, VPNs, etc.
SWITCH
In the CCNP Switch course, students take on a role as a network engineer skilled in IOS Switching for a company in order to address how to configure and implement various technologies for an enterprise campus network. Students are presented with a list of business goals and network requirements in which they would need to translate what kind of campus network model can be used. Then students are provided with a pre-designed switching network where they need to configure various switching tasks and make notes as to which areas follow common practices, what can be done more efficiently and what features may not be needed. Students use the following topology:
An alternative to the switch project above, students may attempt to do a different switch project where they take a physical topology, such as:
and configure the switched network in order to achieve a desired logical diagram, such as:
Using concepts that students learn in class, they would be required to configure the switches according to configuration requirements that include:
- VTP, VLANs, Trunking and Etherchannels
- Spanning-Tree features
- Inter-VLAN routing and DHCP Services
- High Availability and Redundancy
- Switch Management and Monitoring
- Switch Security Services
All students would be required to configure the network and ensure end to end connectivity is established.
TSHOOT
In the CCNP TShoot course, students have gained many skills undergoing the CCNP Route and CCNP Switch classes. By having this background, students will be better prepared to address simple and complex troubleshooting problems that span both routing and switching areas. For this project, you get hired as a Cisco Network Professional that is tasked with supporting the local team find, fix, and resolve various problems found in the company’s network. Then a 2nd phase would involve you working with the company and local network team to discuss various recommendations and/or best practices, based on your knowledge and understanding of the current network, that can be done to the company in order to optimize the network.
Students will be presented with an incomplete network diagram, which may or may not represent current network conditions. This is to simulate how real world examples in companies across all sectors run into deficiencies with sufficient or inaccurate network documentation. Students will find that some documentation is good, some is lacking and some just non-existent. Students will be tasked with understanding a working topology first, then be introduced into many problems across all devices, and figure out how to troubleshoot those problems.
Students would be using the following topology:








